Metadata Service Architectural Overview

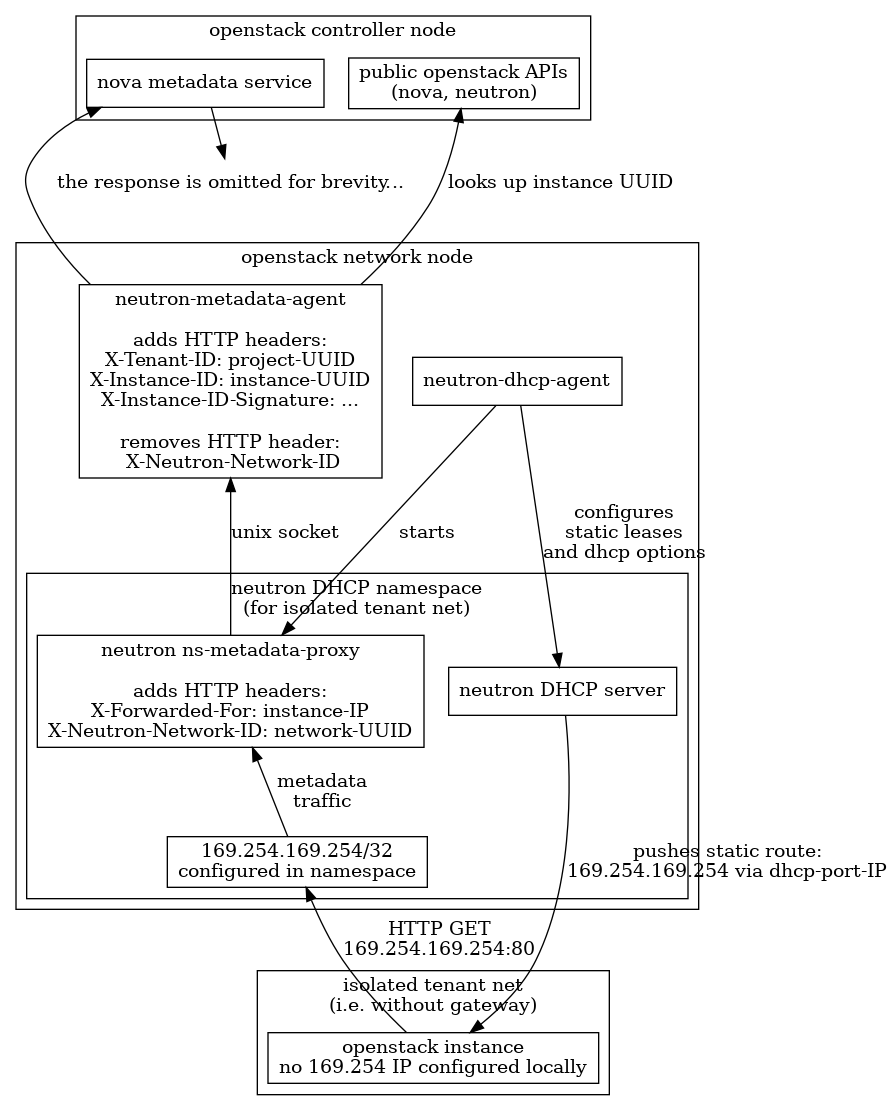
The following figures give an overview of the traditional implementation of the metadata service primarily focusing on the component view and the flow of information. There are two distinct figures depicting the metadata service as implemented in isolated networks or in networks with a router.

Please be aware that these figures are not complete. They do not apply to ml2/ovn implementation or to distributed metadata. They also omit details like IPv6 metadata or redundancy in the deployment.

Metadata on isolated networks - DHCP Agent

Overview of traditional metadata architecture with DHCP agent

Metadata on networks with a router - L3 Agent

Overview of traditional metadata architecture with L3 agent